Fluxogramas - Atividade Bizagi
Olá, sobreviventes.
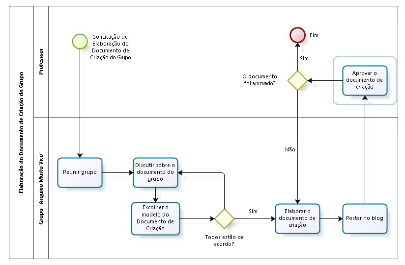
Fizemos dois modelos de fluxogramas para modelar o processo que tem como objetivo a criação de documentos, que no caso, possuem alguma relação com nosso grupo.
Fizemos dois modelos de fluxogramas para modelar o processo que tem como objetivo a criação de documentos, que no caso, possuem alguma relação com nosso grupo.
O primeiro é referente ao documento de criação do grupo:
![]() |
| Fonte: Arquivo Morto-Vivo |
O segundo é referente á certidão de óbito:
![]() |
| Fonte: Arquivo Morto-Vivo |


Comentários
Postar um comentário